???????????????????????
???????????? ???????[ 2013/1/4 9:49:19 ] ????????
????????侭????????????????????????????????????
??????????????侭??????????????????????????????????????????????????????????????????????????????????????????????????????????硣
???????????????????????????????????????????????????????????????????
????????????????le???????????????????????????????????????????????
?????????????????????????????????????
??????????????????
????“????????????????”????????????????????????????????????????
????“????????????????????”?????????????????????????????
??????Java?????????????????????????????????????????
???????????????????????
package test.unit;
public class Branch {
public String getValue(int condition){
String ret = null;
if (condition > 10){
ret = “true”;
}
return ret;
}
}
??????????????
packagetest.unit;
importjunit.framework.TestCase;
publicclassTestBranchextendsTestCase{
publicvoidtestBranch(){
Branch b =newBranch();
String real_val = b.getValue(20);
assertTrue(real_val.equals(“true”));
}
}
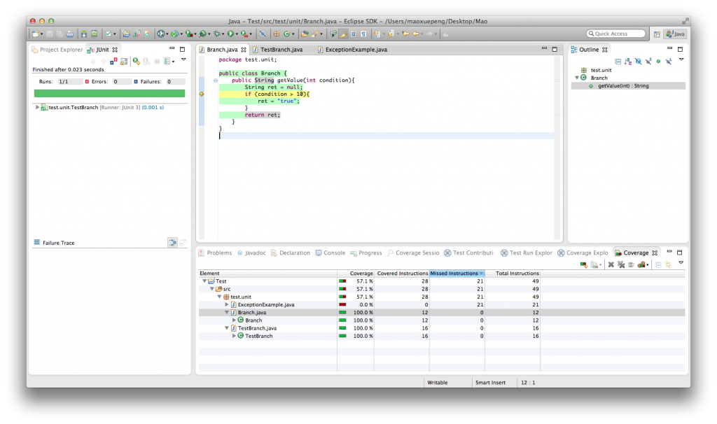
??????????????????????eclemma?????????????????????

?????????????????????????????????
?????????????????????????????????????????????в?????b.getValue(x)?? x < 10??
?????????????eclemma?????????????eclemma?????????????????????????????????????????eclemma???????????
??????
???·???
App??С????H5?????????????????Щ??
2024/9/11 15:34:34?????????????????????????
2024/9/10 11:13:49P-One ???????????????????????????????????????
2024/9/10 10:14:12???????????????????????????
2024/9/9 18:04:26??????????????????
2023/3/23 14:23:39???д?ò??????????
2023/3/22 16:17:39????????????????????Щ??
2022/6/14 16:14:27??????????????????????????
2021/10/18 15:37:44

sales@spasvo.com